Withdrawing Books
- Fill one side of a book truck with books from the shelves on the back wall.
- There are two things to open on your computer, Millenium and a Word document. Open up the Millenium program on the computer. There are two logins for this system. Both the login and password is milcat. Hit Enter. The next login in set is set specific for students. The login is ch and the password is cathelper. Hit Enter. As for the Word document, open a document and immediately save it as OCLC [today’s date]. You will also need a tally sheet, and red pen and a black permanent marker.
- You will be using the barcode to withdraw books from the system. To start the process, the index area (found in the middle of the screen) needs to be changed to barcode. Simply press B on your keyboard to change this.
- Grab a book truck and load only one side of it with books. Do not fill up both sides because it becomes difficult to push.
- Scan the book using the scanner in front of you. Make sure the correct title comes up. In the rare case the wrong title appears after numerous tries, please bring it to the attention of your supervisor. If the title is correct, please proceed to the next step.
- The first thing to check is the total checkout. It will look like this “TOT CHKOUT”. If it has been checked out three or more times, then set the book aside on the on the opposite side of the truck. Leave a sticky note on top of this stack with “multiple checkouts” written on it. Those books may end up staying in the library due to their popularity.
- Click on the Summary tab (located next to Record) to see if there are any more items attached to the bibliographic record. If there is more than one item, then check to see if the items are in more than one location in the library. Also, check the book truck if there are more volumes on it.
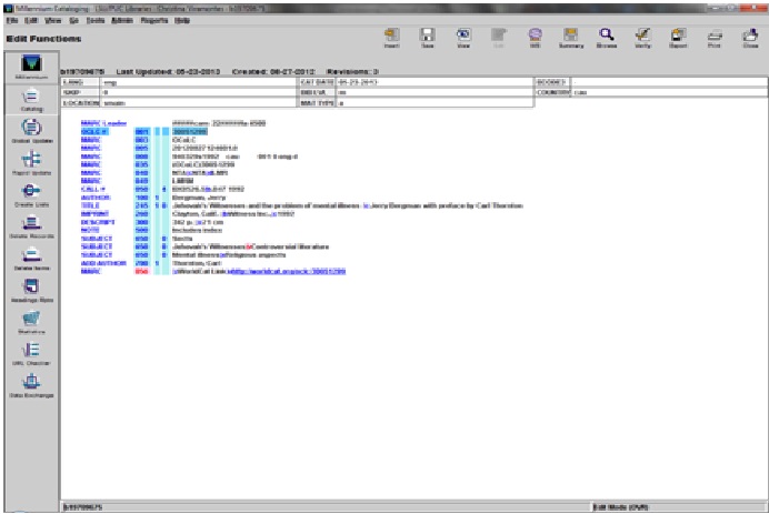
- Click on the Edit icon found near the upper right corner. You will need to find the MARC field 001. This number is needed to delete our OCLC holdings.
- Double click on the OCLC number. The number should be highlighted. Copy this number and open the Word document you have ready for this withdrawal. First, type the number symbol (#), and then paste the OCLC. It should look like this on the Word document, #8799005.
- Click on File on the Millennium screen. A popup menu will appear. You will need to choose Delete Bibliographic Record for this next step.
- A popup will appear after clicking on Delete Bibliographic Record.
- Click on Yes to delete this item.
- The screen will look like the image below when the item and bibliographic record is completely deleted. If the screen does not look like this, then proceed to #13.
- You will leave the OCLC number on the Word document. Make a chicken scratch mark on the tally sheet with the red pen using the first letter of the call number. These marks will be grouped in fives. Make sure this is neat and legible. Using the permanent marker, draw a line from the upper right corner down to the lower left corner. Remove the barcode and return the book to the truck. Repeat steps 3-12.
- If the only the item record, and not the bibliographic record, can be deleted, then click on the Summary found near the upper right hand corner. This will show just the item record. Click on File and select Delete Item Record. Click on Yes. It will then return to the summary of the bibliographic record. If there are no more smain items and only one location is left, then the location code will have to be changed to reflect this. Click Edit and then double click the area next to Location. At this moment it will say multi. A popup will appear. Click once on smain, and then click on Remove Location. Click OK. Click Save, which is found in the upper right hand corner. Delete the OCLC number from the Word document. Since there more than one item attached, the holding will not be deleted from OCLC. Make a chicken scratch mark on the tally sheet with the red pen using the first letter of the call number. These marks will be grouped in fives. Make sure this is neat and legible. Using the permanent marker, draw a
- line from the upper right corner down to the lower left corner. Remove the barcode and return the book to the truck. Repeat steps 3-12.
- If neither the bibliographic or the item
- After the book truck has been completed, email the Word document to your supervisor. Push the book truck with the tally sheet to the outside of your supervisor’s office.
- The supervisor will do a double check on the work done on this book truck. Then he or she will delete holdings from OCLC. The supervisor will return the book truck to you to stamp DISCARDED (in red ink) on the title page and on the three edges of the book. When the stamping is finished, then the supervisor will push the book truck to the Library Director’s office.

